|
|
|
Деда, нужна консультация
#1831041
![]() Ссылка:
Ссылка на сообщение:
Ссылка с названием темы:
Ссылка на профиль пользователя:
Ссылка на вложение:
|
||||||||||||||||
|---|---|---|---|---|---|---|---|---|---|---|---|---|---|---|---|---|
|
#18+
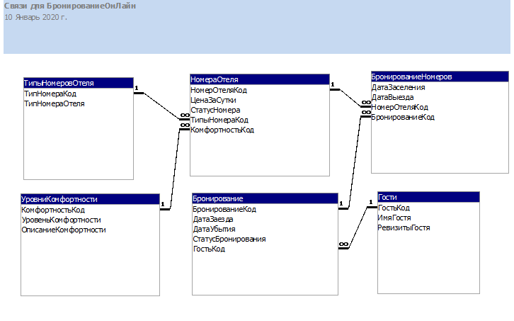
Один клиент, предприниматель, купил недвигу в Крыму под мини отель. Ну и озадачил меня сайт ему сделать.Ты вроде с буржуями по этой теме работаешь. Глянь схемку на он-лайн бронирование.Хочу сам запилить. Подскажи что не так. А то я в этой предметной области не совсем шарю. Или лучше готовую взять? Проект будет на айэспи МВЦ. На пыхе не пишу. ... |
||||||||||||||||
|
Фашингтон должен быть разрушен!
Модератор:
Нравится:
Не нравится:
|
||||||||||||||||
| 10.01.2020, 23:31 |
|
|||||||||||||||
|
Деда, нужна консультация
|
|||
|---|---|---|---|
|
#18+
я не деда, но. Много писать не буду, влом. Вместо бронированиеномер и бронирование сделай таблицу занятости номеров и в ней уже указывай бронь если нужно. ... |
|||
|
Модератор:
Нравится:
Не нравится:
|
|||
| 11.01.2020, 12:06 |
|
||
|
Деда, нужна консультация
|
|||
|---|---|---|---|
|
#18+
Выделять отдельно таблицу под брони нахъ ненужно. У тебя выборка будет по датам. Про нормализацию забудь: объемы не те. ... |
|||
|
Модератор:
Нравится:
Не нравится:
|
|||
| 11.01.2020, 12:07 |
|
||
|
Деда, нужна консультация
#1832229
![]() Ссылка:
Ссылка на сообщение:
Ссылка с названием темы:
Ссылка на профиль пользователя:
Ссылка на вложение:
|
||||||||||||||||
|---|---|---|---|---|---|---|---|---|---|---|---|---|---|---|---|---|
|
#18+
... |
||||||||||||||||
|
Фашингтон должен быть разрушен!
Модератор:
Нравится:
Не нравится:
|
||||||||||||||||
| 11.01.2020, 16:17 |
|
|||||||||||||||
|
Деда, нужна консультация
|
|||
|---|---|---|---|
|
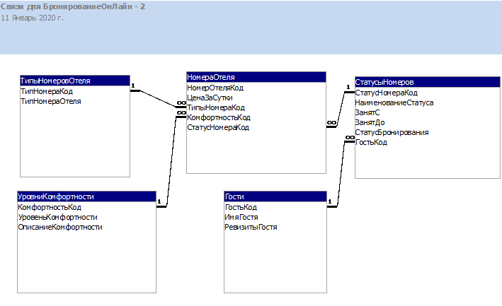
#18+
Вернусь рапредложу структуру которая у нас ввзревала долго:) ... |
|||
|
Модератор:
Нравится:
Не нравится:
|
|||
| 11.01.2020, 16:19 |
|
||
|
Деда, нужна консультация
|
|||
|---|---|---|---|
|
#18+
... |
|||
|
Модератор:
Нравится:
Не нравится:
|
|||
| 11.01.2020, 23:25 |
|
||
|
Деда, нужна консультация
|
|||
|---|---|---|---|
|
#18+
Когда то у нас была дилема. Делать таблицу цен по сезонам и хранить отклогения по определенным дням. Или тупо по каждому дню. .выбрали второе - не пожалели. Оказывается блльшинство ченнел менеддеров также хранят. room_id, rateplan_id,date,price1,price2,.... ... |
|||
|
Модератор:
Нравится:
Не нравится:
|
|||
| 11.01.2020, 23:28 |
|
||
|
Деда, нужна консультация
|
|||
|---|---|---|---|
|
#18+
Программизд 02 11.01.2020, 23:28 Делать таблицу цен по сезонам и хранить отклогения по определенным дням. , ну дибилы, млять!... |
|||
|
Модератор:
Нравится:
Не нравится:
|
|||
| 11.01.2020, 23:32 |
|
||
|
Деда, нужна консультация
|
|||
|---|---|---|---|
|
#18+
Гарыныч 11.01.2020, 23:32 Программизд 02 11.01.2020, 23:28 Делать таблицу цен по сезонам и хранить отклогения по определенным дням. , ну дибилы, млять!Просто раньше когда еще букинга не было а были только прайслисты и форма запроса. То модель была такая Сезон Ид Название Интервал сезона Сезон_ид, начало конец Цена в сезоне Комната_ид, сезон_ид, цена Так нам отелевцы заказывали в нулевых годах. Они просто задавали несколько сезонов и цены для них фиксированны. Сейчас почти везде йилд менеджмент подключен, там цены могут меняться в зависимости от многих факторов. Так что без раздутой таблицы цен на каждый день не обойтишь. А старые неактуальные цены вычищать. ... |
|||
|
Модератор:
Нравится:
Не нравится:
|
|||
| 11.01.2020, 23:39 |
|
||
|
Деда, нужна консультация
|
|||
|---|---|---|---|
|
#18+
Программизд 02 11.01.2020, 23:28 Оказывается (шучу) ... |
|||
|
Модератор:
Изменено: 12.01.2020, 01:06 - Aurora Borealis
Нравится:
Не нравится:
|
|||
| 12.01.2020, 01:05 |
|
||
|
Деда, нужна консультация
|
|||
|---|---|---|---|
|
#18+
Программизд 02 11.01.2020, 23:39 Сейчас почти везде йилд менеджмент подключен, там цены могут меняться в зависимости от многих факторов. Типа европейский подход? В угоду изменения цены на 10 рублей кого-то напрягать этой работой. ... |
|||
|
Модератор:
Нравится:
Не нравится:
|
|||
| 12.01.2020, 09:08 |
|
||
|
Деда, нужна консультация
|
|||
|---|---|---|---|
|
#18+
Нет. Йилд менеджмент это автоматизировпнная система и позволяет иногда даже удвоить выручку. Она кстати также используется при продаже авиабилетов. Ее логика уже давно перестала быть понятной для людей, но выручка растет. Один отелевец сказал, за такие цены я не стал бы жить в своем отеле за такие цены, но система работает. После введения йилд менеджмента выручка возросла значительно. ... |
|||
|
Модератор:
Нравится:
Не нравится:
|
|||
| 12.01.2020, 09:47 |
|
||
|
Деда, нужна консультация
|
|||
|---|---|---|---|
|
#18+
Программизд 02 Прочитал про этот йилд менеджмент. Что-то мудрено больно. Цитата метод имеют следующие общие черты: «скоропортящиеся запасы» (то есть услуги или продукция, чья стоимость обнуляется после даты производства — все незанятые места в самолете или пустующие номера в гостинице имеют нулевую чистую стоимость, это называется нулевым оборотом фондов) ... |
|||
|
Фашингтон должен быть разрушен!
Модератор:
Нравится:
Не нравится:
|
|||
| 12.01.2020, 19:46 |
|
||
|
Деда, нужна консультация
|
|||
|---|---|---|---|
|
#18+
САПРотивленец 12.01.2020, 19:46 Программизд 02 Прочитал про этот йилд менеджмент. Что-то мудрено больно. Цитата метод имеют следующие общие черты: «скоропортящиеся запасы» (то есть услуги или продукция, чья стоимость обнуляется после даты производства — все незанятые места в самолете или пустующие номера в гостинице имеют нулевую чистую стоимость, это называется нулевым оборотом фондов) Вот вылетает самолёт, у него на борту есть двадцать невыкупленных мест - это и есть продукция с нулевой стоимостью при этом эти невыкупленные места для производителя продукции - прямые убытки ... |
|||
|
Гарыныч сказал - Гарыныч спиздел
#деда#ослег#подослали на чём бы я не осуществлял бы или осуществлял бы, объяснял бы или не объяснял бы, СОСТОЯНИЕ СИТУАЦИИ ВСЁ РАВНО ОТ ЭТОГО НЕ ИЗМЕНИЛОСЬ БЫ (с) Кикки Модератор:
Изменено: 12.01.2020, 19:51 - defecator
Нравится:
Не нравится:
|
|||
| 12.01.2020, 19:48 |
|
||
|
Деда, нужна консультация
|
|||
|---|---|---|---|
|
#18+
defecator 12.01.2020, 19:48 САПРотивленец 12.01.2020, 19:46 Программизд 02 Прочитал про этот йилд менеджмент. Что-то мудрено больно. Цитата ... Вот вылетает самолёт, у него на борту есть двадцать невыкупленных мест - это и есть продукция с нулевой стоимостью при этом эти невыкупленные места для производителя продукции - прямые убытки ... |
|||
|
Фашингтон должен быть разрушен!
Модератор:
Нравится:
Не нравится:
|
|||
| 12.01.2020, 20:00 |
|
||
|
Деда, нужна консультация
|
|||
|---|---|---|---|
|
#18+
читаем дальше
Цитата Основная идея YM — менять цены в зависимости от спроса. Это может быть сделано двумя способами. Первый — задание жестких порогов перехода на новые ставки. Другой подход — интеллектуальный YM. Он основан на применении техник интеллектуального анализа данных, способных не только жестко задавать пороги, но исследовать весь набор исходных данных параметров «спрос-предложение-цена» за продолжительный период времени функционирования конкретной гостиницы. Кроме того имеется возможность постоянного переобучения системы с учетом изменений конъюнктуры. Такой подход имеет один недостаток — необходимость специализированного ПО и специалистов, владеющих данными техниками. ... |
|||
|
Фашингтон должен быть разрушен!
Модератор:
Нравится:
Не нравится:
|
|||
| 12.01.2020, 20:06 |
|
||
|
Деда, нужна консультация
|
|||
|---|---|---|---|
|
#18+
Программизд 02 11.01.2020, 23:28 Или тупо по каждому дню. .выбрали второе - не пожалели. Оказывается блльшинство ченнел менеддеров также хранят. room_id, rateplan_id,date,price1,price2,.... ... |
|||
|
Фашингтон должен быть разрушен!
Модератор:
Нравится:
Не нравится:
|
|||
| 12.01.2020, 20:30 |
|
||
|
Деда, нужна консультация
|
|||
|---|---|---|---|
|
#18+
Самый практикабельный вариант. ... |
|||
|
Модератор:
Нравится:
Не нравится:
|
|||
| 12.01.2020, 20:44 |
|
||
|
Деда, нужна консультация
|
|||
|---|---|---|---|
|
#18+
Программизд 02 11.01.2020, 23:39
Так не стали же:) Просто раньше когда еще букинга не было а были только прайслисты и форма запроса. То модель была такая Сезон Ид Название Интервал сезона Сезон_ид, начало конец Цена в сезоне Комната_ид, сезон_ид, цена Так нам отелевцы заказывали в нулевых годах. Они просто задавали несколько сезонов и цены для них фиксированны. Сейчас почти везде йилд менеджмент подключен, там цены могут меняться в зависимости от многих факторов. Так что без раздутой таблицы цен на каждый день не обойтишь. А старые неактуальные цены вычищать. ... |
|||
|
А вы шо думали, всё так просто?
Модератор:
Нравится:
Не нравится:
|
|||
| 13.01.2020, 06:48 |
|
||
|
Деда, нужна консультация
#1835717
![]() Ссылка:
Ссылка на сообщение:
Ссылка с названием темы:
Ссылка на профиль пользователя:
Ссылка на вложение:
|
||||||||||||||||
|---|---|---|---|---|---|---|---|---|---|---|---|---|---|---|---|---|
|
#18+
... |
||||||||||||||||
|
Модератор:
Нравится:
Не нравится:
|
||||||||||||||||
| 13.01.2020, 12:38 |
|
|||||||||||||||
|
Деда, нужна консультация
|
|||
|---|---|---|---|
|
#18+
Программизд 02 Спасибо. ... |
|||
|
Фашингтон должен быть разрушен!
Модератор:
Нравится:
Не нравится:
|
|||
| 13.01.2020, 19:49 |
|
||
|
Деда, нужна консультация
|
|||
|---|---|---|---|
|
#18+
Программизд 02 13.01.2020, 12:38 Думаю что там или много бизнес логики на клиенте или много чего упущено. Мне кажется что цены слишком денормализованы. Где возраста детей? Включён-ли завтрак? Комната для курящих? Бронь напрямую или через посредника? Кто посредник (табличка с %% он стоимости)? Применение всяких купонов, кодов и ваучеров .... История ремонта/поломок в номере. Блин, это не проще чем самолёт запустить. ... |
|||
|
А вы шо думали, всё так просто?
Модератор:
Нравится:
Не нравится:
|
|||
| 14.01.2020, 06:37 |
|
||
|
Деда, нужна консультация
|
|||
|---|---|---|---|
|
#18+
SandalTree 14.01.2020, 06:37 Где возраста детей? SandalTree 14.01.2020, 06:37 Включён-ли завтрак? Есть еще допсервисы. Они в выжимке неуказаны. Собака в номере, массаж, сейф итп. Чел просил только про организацию цен. SandalTree 14.01.2020, 06:37 Бронь напрямую или через посредника? Кто посредник (табличка с %% он стоимости)? SandalTree 14.01.2020, 06:37 Применение всяких купонов, кодов и ваучеров .... SandalTree 14.01.2020, 06:37 История ремонта/поломок в номере. ... |
|||
|
Модератор:
Нравится:
Не нравится:
|
|||
| 14.01.2020, 08:23 |
|
||
|
Деда, нужна консультация
|
|||
|---|---|---|---|
|
#18+
Программизд 02 14.01.2020, 08:23 SandalTree 14.01.2020, 06:37 Где возраста детей? SandalTree 14.01.2020, 06:37 Включён-ли завтрак? Есть еще допсервисы. Они в выжимке неуказаны. Собака в номере, массаж, сейф итп. Чел просил только про организацию цен. SandalTree 14.01.2020, 06:37 Бронь напрямую или через посредника? Кто посредник (табличка с %% он стоимости)? SandalTree 14.01.2020, 06:37 Применение всяких купонов, кодов и ваучеров .... SandalTree 14.01.2020, 06:37 История ремонта/поломок в номере. Кстати, интересно было-бы посмотреть историю поломок и с чем она коррелирует. Например "замена карпета" с "животными", поломки телика с дитями, сантехники с женщинами, освещения с мужуками. Или в зависимости от сезона .... Вобщем Биг Дэйта лурят. ... |
|||
|
А вы шо думали, всё так просто?
Модератор:
Нравится:
Не нравится:
|
|||
| 15.01.2020, 07:01 |
|
||
|
|

start [/forum/topic.php?fid=2&fpage=3&tid=42094]: |
0ms |
get settings: |
10ms |
get forum list: |
10ms |
check forum access: |
3ms |
check topic access: |
3ms |
track hit: |
77ms |
get topic data: |
35ms |
get forum data: |
2ms |
get page messages: |
244ms |
get tp. blocked users: |
2ms |
| others: | 19ms |
| total: | 405ms |

| 0 / 0 |
