|
|
|
Здесь буду выкладывать ABAP-ные трюки, шедевры своего ABAP-ного и UI5-ного формоклепства, ну и перекроённые мною лично транзакции SAP.
|
|||
|---|---|---|---|
|
#18+
Начнем с REDUCER-а..( с ABAP 7.4х) как найти максимум, минимум во внутренней таблице..можно просто афигеть .. вот так вот ![]() Речь о дереве с узлами. Ищем максимальную / минимальную ноду (node_key) для объекта go_tree TYPE REF TO cl_simple_tree_model. Спойлер Код 1. 2. 3. 4. 5. 6. 7. 8. 9. 10. 11. 12. 13. ... |
|||
|
Шоколадный:
Пользователь запросил модераторские права на тему.
Изменено: 07.10.2021, 11:16 - Шоколадный
Нравится:
Не нравится:
|
|||
| 07.10.2021, 11:01 |
|
||
|
Здесь буду выкладывать ABAP-ные трюки, шедевры своего ABAP-ного и UI5-ного формоклепства, ну и перекроённые мною лично транзакции SAP.
#3313231
![]() Ссылка:
Ссылка на сообщение:
Ссылка с названием темы:
Ссылка на профиль пользователя:
Ссылка на вложение:
|
||||||||||||||||
|---|---|---|---|---|---|---|---|---|---|---|---|---|---|---|---|---|
|
#18+
Поначалу думал что ABAP это какойто специфичный процедурный SQL типа PL-SQL. Но поработавши с немецкими извращенцами пришлось сваять content management tool в SAP-GUI. Между тем пока я тут ваял пришли немецкие крысы и уже испортили мне настроение.
Так что че нить новое потом..прикол данной тулзы.. бегаем по дереву нод в несколько уровней. при переходе с одной ноды на другую меняем в циклах структуру соответствующую активной ноде и одновременно прыгаем в subscreen соответствующего формуляра. В формуляре с активной на данный момент структуры актуализируем внутреннюю таблицу а затем делаем CRUD операцию в DDIC таблице и в завершении актуализируем ноду. все через EVENT double_click дерева go_tree ..надо бы добавить шперы на DDIC таблицы ![]() ... |
||||||||||||||||
|
Модератор:
Изменено: 09.10.2021, 01:08 - Шоколадный
Нравится:
Не нравится:
|
||||||||||||||||
| 07.10.2021, 11:46 |
|
|||||||||||||||
|
Здесь буду выкладывать ABAP-ные трюки, шедевры своего ABAP-ного и UI5-ного формоклепства, ну и перекроённые мною лично транзакции SAP.
#3325009
![]() Ссылка:
Ссылка на сообщение:
Ссылка с названием темы:
Ссылка на профиль пользователя:
Ссылка на вложение:
Ссылка на вложение 2:
Ссылка на вложение 3:
|
||||||||||||||||||||||
|---|---|---|---|---|---|---|---|---|---|---|---|---|---|---|---|---|---|---|---|---|---|---|
|
#18+
Сваял второй репорт. Редактор нижней ветви в моем go_tree. Фичи: ALV Grid с каталогом в сотню полей && Selecton Screen в Docking Dontainer. По Event переход в Dynpro с несколькими Subscreens , где производится CRUD операция. В Круде изюминка. Что-то подобное дельфийских lookup field c ADO-Dataset : Вставка полей по Search Help / Text Table , так называемое F4 Suche Пример в спойлере.
и еще здесь было задействовано.. идея не моя.. но я слегка о##ел и использовал :переброска данных с метода в метод через MEMORY ... |
||||||||||||||||||||||
|
Модератор:
Изменено: 13.10.2021, 11:23 - Шоколадный
Нравится:
Не нравится:
|
||||||||||||||||||||||
| 12.10.2021, 17:42 |
|
|||||||||||||||||||||
|
Здесь буду выкладывать ABAP-ные трюки, шедевры своего ABAP-ного и UI5-ного формоклепства, ну и перекроённые мною лично транзакции SAP.
#3329050
![]() Ссылка:
Ссылка на сообщение:
Ссылка с названием темы:
Ссылка на профиль пользователя:
Ссылка на вложение 2:
Ссылка на вложение 3:
|
|||||||||||||||||||
|---|---|---|---|---|---|---|---|---|---|---|---|---|---|---|---|---|---|---|---|
|
#18+
Далее поговорю немного о транзкции RFBILA00. https://www.se80.co.uk/sapreports/r/rfbi/rfbila00.htm Цитата The report creates the balance sheet and profit and loss statements for a user-defined reporting period within a fiscal year with absolute and relative comparisons for a comparison period.. Перекроил стандартную транзкцию сам того не подозревая. НЕ оценила по достоинству заказавшая мелкая г***фирма.. Хотя я вижу свою перекройку как шедевр ![]() основные параметры относятся к бухгалтерской терминологии: область учета ( accounting area, BUKRS) аккаунт, Balance Three ( Баланс-Структура), отчетный период, comparison year ..предыдущий период что ли ![]() стандартная прога дампит, если не указать BUKRS. здесь бухгалтерская муть: Спойлер каждой позиции Структуры баланса (вторая колонка ) с соответствующим BUKRS и SAKNR (aккаунтом) будет посчитана сумма для "oтчетного периода", сумма для предыдущего периода и соответствующее абсолютноая разница. х.з. как оно на русском в бухгалтерии ![]() Причем каждой позиции в структуре баланса соответствует идентефикатор. Для одного типа баланса (KO01) как на картинке это семизначное NUMC для другого это десятизначное. Если попутать число позиций идентефикатора и тогда - ж## хаос на выходе бухгалтерии. вместо топорного списка по BALANCE_POSITION->BUKRS--SAKNR был сделан PIVOT по BUKRS причем в ALV и EXCEL ландшафте
... |
|||||||||||||||||||
|
Модератор:
Изменено: 14.10.2021, 15:17 - Шоколадный
Нравится:
Не нравится:
|
|||||||||||||||||||
| 14.10.2021, 12:09 |
|
||||||||||||||||||
|
Здесь буду выкладывать ABAP-ные трюки, шедевры своего ABAP-ного и UI5-ного формоклепства, ну и перекроённые мною лично транзакции SAP.
#3329199
![]() Ссылка:
Ссылка на сообщение:
Ссылка с названием темы:
Ссылка на профиль пользователя:
Ссылка на вложение:
|
||||||||||||||||
|---|---|---|---|---|---|---|---|---|---|---|---|---|---|---|---|---|
|
#18+
Такой вот ALV. циферки я покромсал.. но думаю идея понятна: слева направо идет PIVOT-коллекция BUKRS по колонкам.. последние 3 колонки - тотальный баланс по позиции (сумма ) и еще 2 бухгалтерских колонки elimination, summe k... Число колонок высчитываеся динамически исходя из коллекции BUKRS которaя задается либо в selection screen либо какая-то стандартная коллекция.. пожже будет эксель ... |
||||||||||||||||
|
Модератор:
Изменено: 14.10.2021, 22:27 - Шоколадный
Нравится:
Не нравится:
|
||||||||||||||||
| 14.10.2021, 13:32 |
|
|||||||||||||||
|
Здесь буду выкладывать ABAP-ные трюки, шедевры своего ABAP-ного и UI5-ного формоклепства, ну и перекроённые мною лично транзакции SAP.
#3330093
![]() Ссылка:
Ссылка на сообщение:
Ссылка с названием темы:
Ссылка на профиль пользователя:
Ссылка на вложение:
Ссылка на вложение 2:
Ссылка на вложение 3:
|
||||||||||||||||||||||
|---|---|---|---|---|---|---|---|---|---|---|---|---|---|---|---|---|---|---|---|---|---|---|
|
#18+
а вот какой вышел EXCEL PIVOT.. я до сих пор в экстазе от его вида.. особенно от того как позиционирую ячейку и вычисляю сумму через двойной указатель (в спойлере) все чистый абап..и эксель в том числе. каталог полей, ячейки экселя все вычисляется динамически.ну само собой базис это классы Спойлер Код 1. 2. 3. 4. 5. https://github.com/sapmentors/abap2xlsx/blob/master/src/zcl_excel_worksheet.clas.abap ... |
||||||||||||||||||||||
|
Модератор:
Изменено: 14.10.2021, 19:57 - Шоколадный
Нравится:
Не нравится:
|
||||||||||||||||||||||
| 14.10.2021, 19:54 |
|
|||||||||||||||||||||
|
Здесь буду выкладывать ABAP-ные трюки, шедевры своего ABAP-ного и UI5-ного формоклепства, ну и перекроённые мною лично транзакции SAP.
#3412718
![]() Ссылка:
Ссылка на сообщение:
Ссылка с названием темы:
Ссылка на профиль пользователя:
Ссылка на вложение:
Ссылка на вложение 2:
|
|||||||||||||||||||
|---|---|---|---|---|---|---|---|---|---|---|---|---|---|---|---|---|---|---|---|
|
#18+
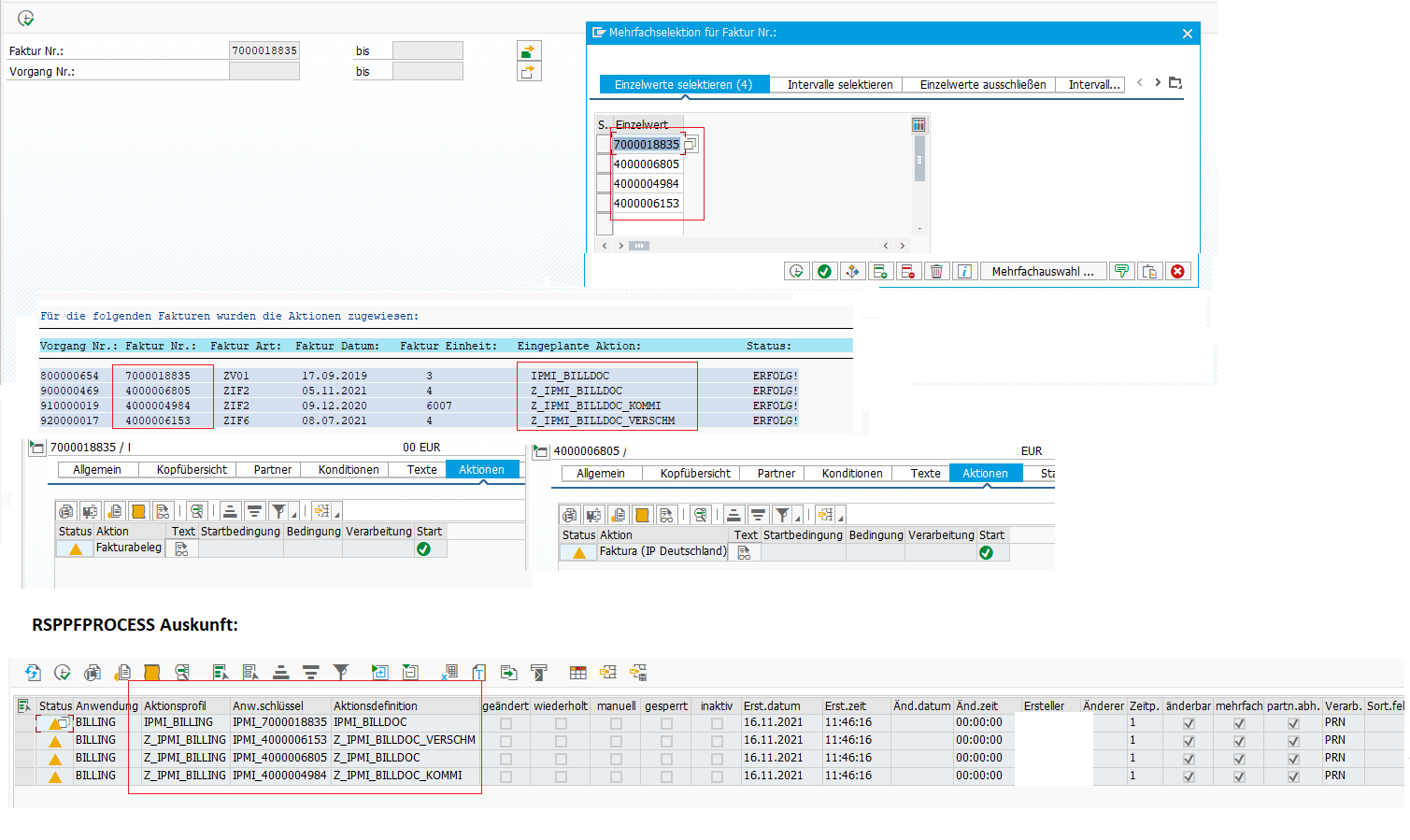
на фоне актуальной короновирусной ж#пы сделаю прозаическое отступление в ABAP OOP. ![]() Руководство о том запрограммировать набор ACTION's (trigger's) с транзакции BEA_ACTION_DEF чтобы затем их серийно обработать в стандартном SAP репорте RSPPFPROCESS Исходные данные: В Транзакции BEA_ACTION_DEF имеем Профиль с 4-мя Action-Definitions. Спойлер http://pavelgk.pbworks.com/f/Post Processing Framework (PPF) Guidelines for application developers.pdf https://blogs.sap.com/2012/08/08/create-an-action-and-set-a-dynamic-container/ https://www.se80.co.uk/oo-abap/c/cl_t/cl_trigger_ppf.htm Ключевое слово: Post Processing Framework (PPF) Шаги 1) Получаем инстанц класса cl_manager_ppf 2) выборка фактур bdh~bdh_guid, ... from /1bea/ipmi_bdi as bdi inner join /1bea/ipmi_bdh as bdh on bdi~bdh_guid = bdh~bdh_guid 3) инициализация контекста : l_context type ref to cl_notif_context_ppf. 4) Для каждой фактуры инициализируем lo_appl_object вызовом статического метода ca_bea_ppf=>agent->get_persistent... (CA_BEA_PPF Agent Anwendungsklasse für BEAs; BEA https://l3consulting.de/bea-im-sap-hcm/ ) 5) генерим applkey. для каждой фактуры FM 'BEA_PPF_O_GET_APPLKEY' 6) инициализируем обьект контекста ( l_context type ref to cl_notif_context_ppf ) профилем и генеренным applekey, Код 1. 2. 3. 7) далее проверка ранее прилинкованных Actions (triggers).. если триггер прилинкован и еще не был сработан - удаляем 8)и последний шаг на основании специфических критериев добавляем тот или иной триггер, определенный в профиле (на катринке выше). создание и активирование триггера в форме create_trigger. получается такая простыня ( отточенная и рабочая ):
далее бонусный кусок кода с выборкой фактур
Спойлер Код 1. 2. 3. 4. 5. 6. 7. 8. 9. 10. 11. 12. 13. 14. 15. 16. 17. 18. 19. 20. 21. 22. 23. 24. 25. 26. 27. 28. 29. 30. 31. 32. 33. 34. 35. 36. 37. 38. 39. 40. 41. 42. 43. 44. 45. ... |
|||||||||||||||||||
|
Модератор:
Изменено: 16.11.2021, 13:04 - Шоколадный
Нравится:
Не нравится:
|
|||||||||||||||||||
| 15.11.2021, 21:50 |
|
||||||||||||||||||
|
Здесь буду выкладывать ABAP-ные трюки, шедевры своего ABAP-ного и UI5-ного формоклепства, ну и перекроённые мною лично транзакции SAP.
#3414269
![]() Ссылка:
Ссылка на сообщение:
Ссылка с названием темы:
Ссылка на профиль пользователя:
Ссылка на вложение:
Ссылка на вложение 3:
|
|||||||||||||||||||
|---|---|---|---|---|---|---|---|---|---|---|---|---|---|---|---|---|---|---|---|
|
#18+
опять бонусный кусок кода з закоментеными BP's
Спойлер Код 1. 2. 3. 4. 5. 6. 7. 8. 9. 10. 11. 12. 13. 14. 15. 16. 17. 18. 19. 20. 21. 22. 23. 24. 25. 26. 27. 28. 29. 30. 31. 32. 33. 34. 35. 36. 37. 38. 39. 40. 41. 42. 43. 44. 45. 46. 47. 48. 49. 50. 51. 52. 53. 54. 55. 56. 57. 58. 59. 60. 61. 62. 63. 64. 65. ... |
|||||||||||||||||||
|
Модератор:
Изменено: 16.11.2021, 14:08 - Шоколадный
Нравится:
Не нравится:
|
|||||||||||||||||||
| 16.11.2021, 13:09 |
|
||||||||||||||||||
|
Здесь буду выкладывать ABAP-ные трюки, шедевры своего ABAP-ного и UI5-ного формоклепства, ну и перекроённые мною лично транзакции SAP.
#3414295
![]() Ссылка:
Ссылка на сообщение:
Ссылка с названием темы:
Ссылка на профиль пользователя:
Ссылка на вложение:
Ссылка на вложение 2:
|
|||||||||||||||||||
|---|---|---|---|---|---|---|---|---|---|---|---|---|---|---|---|---|---|---|---|
|
#18+
... |
|||||||||||||||||||
|
Модератор:
Нравится:
Не нравится:
|
|||||||||||||||||||
| 16.11.2021, 13:14 |
|
||||||||||||||||||
|
Здесь буду выкладывать ABAP-ные трюки, шедевры своего ABAP-ного и UI5-ного формоклепства, ну и перекроённые мною лично транзакции SAP.
#3414418
![]() Ссылка:
Ссылка на сообщение:
Ссылка с названием темы:
Ссылка на профиль пользователя:
Ссылка на вложение:
|
||||||||||||||||
|---|---|---|---|---|---|---|---|---|---|---|---|---|---|---|---|---|
|
#18+
... |
||||||||||||||||
|
Модератор:
Изменено: 16.11.2021, 14:09 - Шоколадный
Нравится:
Не нравится:
|
||||||||||||||||
| 16.11.2021, 13:58 |
|
|||||||||||||||
|
Здесь буду выкладывать ABAP-ные трюки, шедевры своего ABAP-ного и UI5-ного формоклепства, ну и перекроённые мною лично транзакции SAP.
#3419381
![]() Ссылка:
Ссылка на сообщение:
Ссылка с названием темы:
Ссылка на профиль пользователя:
Ссылка на вложение:
|
||||||||||||||||
|---|---|---|---|---|---|---|---|---|---|---|---|---|---|---|---|---|
|
#18+
потерялась исходная профиля с акциями(триггерами) картинка в посте 3412718 без нее все нижестоящее е имеет смысла. поскольку нежелательно исправлять посты добавлю здесь. ... |
||||||||||||||||
|
Модератор:
Изменено: 18.11.2021, 13:13 - Шоколадный
Нравится:
Не нравится:
|
||||||||||||||||
| 18.11.2021, 13:09 |
|
|||||||||||||||
|
Здесь буду выкладывать ABAP-ные трюки, шедевры своего ABAP-ного и UI5-ного формоклепства, ну и перекроённые мною лично транзакции SAP.
#3419724
![]() Ссылка:
Ссылка на сообщение:
Ссылка с названием темы:
Ссылка на профиль пользователя:
Ссылка на вложение:
Ссылка на вложение 2:
Ссылка на вложение 3:
|
||||||||||||||||||||||
|---|---|---|---|---|---|---|---|---|---|---|---|---|---|---|---|---|---|---|---|---|---|---|
|
#18+
сегодня покажу как вытащить со смартформы PDF, прикрепить его к E-Mail, выслать E-Mail и записать PDF на APP-сервер. как раз сворганил и жду пятницы.. или очередной мозгo#bины надо скоротать время и сделать заначку на дедофоруме ![]() начинаем с того же профиля с триггерами BEA_ACTION_DEF + транзакция конфигурации BEA_ACTION_CONF (лень туда лезть) в профиле триггер (Aktiondefinition) в котором переопределяем глобальный класс CL_BEA_IPM_SF_PROCESSING_PPF (IPM: Verarbeitungsklasse für BEAs) в моем случае это класс ZCL_BEA_IPM_SF_SENDMAIL_PPF смартформа ZMBA_BEA_IPMI_BILLING_SF в классе буду перекраивать метод PROCESS_SMART_FORM ... |
||||||||||||||||||||||
|
Модератор:
Изменено: 18.11.2021, 16:04 - Шоколадный
Нравится:
Не нравится:
|
||||||||||||||||||||||
| 18.11.2021, 15:42 |
|
|||||||||||||||||||||
|
Здесь буду выкладывать ABAP-ные трюки, шедевры своего ABAP-ного и UI5-ного формоклепства, ну и перекроённые мною лично транзакции SAP.
#3419804
![]() Ссылка:
Ссылка на сообщение:
Ссылка с названием темы:
Ссылка на профиль пользователя:
Ссылка на вложение:
Ссылка на вложение 2:
Ссылка на вложение 3:
|
||||||||||||||||||||||
|---|---|---|---|---|---|---|---|---|---|---|---|---|---|---|---|---|---|---|---|---|---|---|
|
#18+
методы глобального класса. добавил пару своих. Названия говорят сами за себя. важные аспекты перекраивания процедуры PROCESS_SMART_FORM для сохранения смартформы (SF) в PDF обведены красным Вызов модуля 'SSF_FUNCTION_MODULE_NAME' с параметром имени SF для получения имени функции SF lv_smartform_funcname Важен параметр ls_control_parameters-getotf = abap_true. иначе на выходе структуры es_job_output_info-otfdata будет нулевой. otfdata это и есть бинар который изначалньно в OTF формате, который дальше переконвертируется в PDF (rv_pdf) вызовом модуля 'CONVERT_OTF' Далее идет валидирование E-Mail (который в данном случае вытянут с BP вызовом модуля 'BEA_PAR_O_GET' либо желаемый адрес) ... |
||||||||||||||||||||||
|
Модератор:
Изменено: 18.11.2021, 17:15 - Шоколадный
Нравится:
Не нравится:
|
||||||||||||||||||||||
| 18.11.2021, 16:14 |
|
|||||||||||||||||||||
|
Здесь буду выкладывать ABAP-ные трюки, шедевры своего ABAP-ного и UI5-ного формоклепства, ну и перекроённые мною лично транзакции SAP.
#3419877
![]() Ссылка:
Ссылка на сообщение:
Ссылка с названием темы:
Ссылка на профиль пользователя:
Ссылка на вложение:
Ссылка на вложение 2:
|
|||||||||||||||||||
|---|---|---|---|---|---|---|---|---|---|---|---|---|---|---|---|---|---|---|---|
|
#18+
и вызов 2х-выше представленных методов
и сами методы SEND_EMAIL STORE_FILE_ON_SERVER (в виде бонус-кода для интересующихся)
Спойлер Код 1. 2. 3. 4. 5. 6. 7. 8. 9. 10. 11. 12. 13. 14. 15. 16. 17. 18. 19. 20. 21. 22. 23. 24. 25. 26. 27. 28. 29. ... |
|||||||||||||||||||
|
Модератор:
Изменено: 18.11.2021, 16:42 - Шоколадный
Нравится:
Не нравится:
|
|||||||||||||||||||
| 18.11.2021, 16:35 |
|
||||||||||||||||||
|
Здесь буду выкладывать ABAP-ные трюки, шедевры своего ABAP-ного и UI5-ного формоклепства, ну и перекроённые мною лично транзакции SAP.
|
|||
|---|---|---|---|
|
#18+
Надо замутить тему с REST API ... |
|||
|
Модератор:
Нравится:
Не нравится:
|
|||
| 22.11.2021, 17:10 |
|
||
|
Здесь буду выкладывать ABAP-ные трюки, шедевры своего ABAP-ного и UI5-ного формоклепства, ну и перекроённые мною лично транзакции SAP.
|
|||
|---|---|---|---|
|
#18+
Шоколадный 22.11.2021, 17:10 Надо замутить тему с REST API ... |
|||
|
Модератор:
Нравится:
Не нравится:
|
|||
| 23.11.2021, 08:39 |
|
||
|
Здесь буду выкладывать ABAP-ные трюки, шедевры своего ABAP-ного и UI5-ного формоклепства, ну и перекроённые мною лично транзакции SAP.
|
|||
|---|---|---|---|
|
#18+
увидишь если интересно ... |
|||
|
Модератор:
Изменено: 23.11.2021, 13:20 - Шоколадный
Нравится:
Не нравится:
|
|||
| 23.11.2021, 13:19 |
|
||
|
Здесь буду выкладывать ABAP-ные трюки, шедевры своего ABAP-ного и UI5-ного формоклепства, ну и перекроённые мною лично транзакции SAP.
|
|||
|---|---|---|---|
|
#18+
ох какой облом.. пробую начать ![]() в основе лежит пару классов для генерации HTTP(s) запроса: - cl_http_client : HTTP client control block; - lo_rest_client : REST HTTP Client; интерфейс : if_http_client : HTTP Client Abstraction - класс утилит /UI2/CL_JSON JSON для конвертирования ответки на API запрос в xml, Json,который надо десереализовать и втятуть в DDIC Таблицу. Структурa DDIC Таблицы должна соответствовать формату ответа на API запрос... либо есть один трюк, который опишу ниже. ... |
|||
|
Модератор:
Изменено: 14.12.2021, 21:25 - Шоколадный
Нравится:
Не нравится:
|
|||
| 14.12.2021, 16:09 |
|
||
|
Здесь буду выкладывать ABAP-ные трюки, шедевры своего ABAP-ного и UI5-ного формоклепства, ну и перекроённые мною лично транзакции SAP.
#3485225
![]() Ссылка:
Ссылка на сообщение:
Ссылка с названием темы:
Ссылка на профиль пользователя:
Ссылка на вложение:
|
||||||||||||||||
|---|---|---|---|---|---|---|---|---|---|---|---|---|---|---|---|---|
|
#18+
переменные, типы Код 1. 2. 3. 4. 5. Спойлер Код 1. 2. 3. 4. 5. 6. 7. 8. Спойлер Код 1. 2. 3. 4. 5. 6. 7. 8. a) пример запроса на SAP сервер с OData сервисом (concatenate string's with &&) Спойлер Код 1. 2. 3. http://docs.oasis-open.org/odata/odata/v4.01/odata-v4.01-part1-protocol.html#sec_QueryingCollections https://www.jsonapi.net/usage/reading/filtering.html Здесъ задействованы команды OData такие как : filter, startswith, in,eq,gt,ne, cast а также top, skip для пагинации (пошагового запроса) во избежание таймаута: Спойлер Код 1. 2. 3. 4. 5. 6. 7. 8. 9. 10. 11. 12. 13. 14. 15. 16. 17. 18. 19. 20. Спойлер Код 1. 2. 3. 4. 5. ![]() причина довольно обыденная: надо зайти в gateway client, tr: /n/IWFND/GW_CLIENT и проверить не закрыт ли https порт в данном случае connect был возможен только по авторизованному http: ... |
||||||||||||||||
|
Модератор:
Изменено: 14.12.2021, 21:27 - Шоколадный
Нравится:
Не нравится:
|
||||||||||||||||
| 14.12.2021, 16:38 |
|
|||||||||||||||
|
Здесь буду выкладывать ABAP-ные трюки, шедевры своего ABAP-ного и UI5-ного формоклепства, ну и перекроённые мною лично транзакции SAP.
#3485303
![]() Ссылка:
Ссылка на сообщение:
Ссылка с названием темы:
Ссылка на профиль пользователя:
Ссылка на вложение:
|
||||||||||||||||
|---|---|---|---|---|---|---|---|---|---|---|---|---|---|---|---|---|
|
#18+
и если connect состоялся, в gateway client можно посмотреть API request с metadata и т.д.
если запрос в gateway client работает можно далее формировать его в abap и сериализовать json ответ и десериализовать в DDIC структуру Спойлер Код 1. 2. 3. 4. 5. 6. 7. 8. 9. 10. 11. 12. 13. 14. 15. 16. 17. 18. 19. 20. 21. 22. 23. 24. 25. 26. 27. 28. 29. 30. 31. 32. 33. 34. 35. 36. 37. 38. 39. 40. 41. 42. 43. 44. 45. 46. 47. 48. 49. 50. 51. 52. ... |
||||||||||||||||
|
Модератор:
Изменено: 14.12.2021, 21:31 - Шоколадный
Нравится:
Не нравится:
|
||||||||||||||||
| 14.12.2021, 17:19 |
|
|||||||||||||||
|
Здесь буду выкладывать ABAP-ные трюки, шедевры своего ABAP-ного и UI5-ного формоклепства, ну и перекроённые мною лично транзакции SAP.
#3485360
![]() Ссылка:
Ссылка на сообщение:
Ссылка с названием темы:
Ссылка на профиль пользователя:
Ссылка на вложение:
|
||||||||||||||||
|---|---|---|---|---|---|---|---|---|---|---|---|---|---|---|---|---|
|
#18+
здесь трюк со вложенной многоуровневой структурой json...как впихнуть его в простую DDIC структуру? ![]() пусть ответка будет такая (для наглядности в хмл) мне надо вытянуть все теги в properties обьявляю тип ty_response с полями в точности = тегам Спойлер Код 1. 2. 3. 4. 5. 6. 7. 8. 9. 10. 11. 12. 13. 14. 15. 16. 17. 18. 19. 20. 21. 22. Спойлер Код 1. 2. 3. 4. 5. 6. 7. 8. Спойлер Код 1.
Спойлер Код 1. 2. 3. Код 1. https://answers.sap.com/questions/12998367/odata-simple-json-deserialize.html ... |
||||||||||||||||
|
Модератор:
Изменено: 14.12.2021, 21:32 - Шоколадный
Нравится:
Не нравится:
|
||||||||||||||||
| 14.12.2021, 17:45 |
|
|||||||||||||||
|
Здесь буду выкладывать ABAP-ные трюки, шедевры своего ABAP-ного и UI5-ного формоклепства, ну и перекроённые мною лично транзакции SAP.
|
|||
|---|---|---|---|
|
#18+
трюк: шаблонная модификация данных во внутренней таблице путем присвоения значения текущего поля структуры (по sy-index) указателю (простая структура без разницы какая. со вложениями вероятно не покатит.): Спойлер Код 1. 2. 3. 4. 5. 6. 7. 8. 9. 10. 11. 12. 13. 14. 15. 16. 17. 18. 19. 20. ... |
|||
|
Модератор:
Изменено: 14.12.2021, 21:38 - Шоколадный
Нравится:
Не нравится:
|
|||
| 14.12.2021, 18:45 |
|
||
|
Здесь буду выкладывать ABAP-ные трюки, шедевры своего ABAP-ного и UI5-ного формоклепства, ну и перекроённые мною лично транзакции SAP.
|
|||
|---|---|---|---|
|
#18+
ABAP трюк. Ваборка DDIC tаблицы с удаленной системы через RFC Connection и "расшифровка" возвращенной таблицы путем присвоения имени поля локальной структуры указателю на имя поля возращенной структуры. Смысл:идет цикл по строкам возвращенной таблицы. Если имена полей в возвращенной и локальной струкруре совпадают значит можно выгребать значение в локальную структуру и затем структуру инсертить в локальную таблицу ![]() Имена полей и фильтры добабляются в таблицы lt_fields и lt_options соответственно. Спойлер Код 1. 2. 3. 4. 5. 6. 7. 8. 9. 10. 11. 12. 13. 14. 15. 16. 17. 18. 19. 20. 21. 22. 23. 24. 25. 26. 27. 28. 29. 30. 31. 32. 33. 34. 35. 36. 37. 38. 39. 40. 41. 42. 43. 44. 45. 46. 47. 48. 49. 50. 51. 52. 53. 54. 55. 56. 57. 58. 59. 60. 61. 62. 63. 64. ... |
|||
|
Модератор:
Изменено: 14.01.2022, 22:09 - Шоколадный
Нравится:
Не нравится:
|
|||
| 14.01.2022, 22:04 |
|
||
|
Здесь буду выкладывать ABAP-ные трюки, шедевры своего ABAP-ного и UI5-ного формоклепства, ну и перекроённые мною лично транзакции SAP.
#3581347
![]() Ссылка:
Ссылка на сообщение:
Ссылка с названием темы:
Ссылка на профиль пользователя:
Ссылка на вложение:
|
||||||||||||||||
|---|---|---|---|---|---|---|---|---|---|---|---|---|---|---|---|---|
|
#18+
ABAP-Трюки с дибаггером. I) Таблица доступна только на чтение. Нужно сделать что либо из CREATE / UPDATE / DELETE Транзакция SE16. 0)SELECT 1) F7- Datensatz anzeigen 2) Aufruf von Debugger :/h 3) "OK" 4) Ersetzen CODE Variable in Debugger: CODE = 'EDIT' 5) Datensatz in EDIT Modus 6) Speichern. ... |
||||||||||||||||
|
Модератор:
Изменено: 26.01.2022, 13:49 - Шоколадный
Нравится:
Не нравится:
|
||||||||||||||||
| 26.01.2022, 13:01 |
|
|||||||||||||||
|
Здесь буду выкладывать ABAP-ные трюки, шедевры своего ABAP-ного и UI5-ного формоклепства, ну и перекроённые мною лично транзакции SAP.
#3581422
![]() Ссылка:
Ссылка на сообщение:
Ссылка с названием темы:
Ссылка на профиль пользователя:
Ссылка на вложение:
|
||||||||||||||||
|---|---|---|---|---|---|---|---|---|---|---|---|---|---|---|---|---|
|
#18+
II) Debug von IF_INBOUND_EXIT_BCS~PROCESS_INBOUND : BCS: Exit für die Eingangsverarbeitung (English: inbound processing ). Exit срабатывает при высылке Емаила (inbound email) сконфигурированного на App Server в Транзакции SCOT: https://www.blog4sap.com/2015/06/catch-inbound-mail-in-sap.html https://blogs.sap.com/2013/12/21/how-to-debug-inbound-mail-in-sapconnect/ Делается бесконечный цикл в начале метода PROCESS_INBOUND. Далее выслать Емаил и найти процесс в Транзакции SM50 ... |
||||||||||||||||
|
Модератор:
Изменено: 26.01.2022, 13:50 - Шоколадный
Нравится:
Не нравится:
|
||||||||||||||||
| 26.01.2022, 13:45 |
|
|||||||||||||||
|
Здесь буду выкладывать ABAP-ные трюки, шедевры своего ABAP-ного и UI5-ного формоклепства, ну и перекроённые мною лично транзакции SAP.
|
|||
|---|---|---|---|
|
#18+
III )FM SCWG_TOOLFLAG_READ gv_toolflag = 'X' ... |
|||
|
Модератор:
Изменено: 26.01.2022, 13:49 - Шоколадный
Нравится:
Не нравится:
|
|||
| 26.01.2022, 13:48 |
|
||
|
Здесь буду выкладывать ABAP-ные трюки, шедевры своего ABAP-ного и UI5-ного формоклепства, ну и перекроённые мною лично транзакции SAP.
|
|||
|---|---|---|---|
|
#18+
Собираюсь с духом замутить тему Verwendungszweck / purpose of use в SEPA Invoice ( SEPA xml file / node <USTRD> ) с использованием экситоподобного функционального модуля.. эта хрень мне стоила еще с сотни седых волос .. но лень пздц ![]() ссылко с тупой подстановкой параметров без FM: Спойлер Суть : Если в документе <= 4 Beleg -a c BKPF ( максимум для ноды <USTRD> размером 128 Байт / 32 на каждый Bill ) - и есть подача на использование в <USTRD> данных пользователя (Z поле в BKPF),то в поле <USTRD> записывается информация с Z-полей таблицы BKPF соответствующих Bill-ов, которая, логичнее всего, представляет собой IBAN каждого Bill-a. - если нет такой подачи то идут параметры определенные в транзакции OBPM2 для данного Verwendungszweck (резонно для SAP SEPA). - Если в документе более чем 4 Bill-а то в <USTRD> идет Avis ( "шапка" для всего набора ): 128 Байт мало. С Z полями набор параметров в OBPM2 не катит, надо мутить функциональный модуль. Zahlungsvorschlag , Zahlungsauftrag делается в транзакции F110. В вышеупомянутой ссылке нехило обьясняется ... |
|||
|
Модератор:
Изменено: 26.01.2022, 19:32 - Шоколадный
Нравится:
Не нравится:
|
|||
| 26.01.2022, 14:36 |
|
||
|
Здесь буду выкладывать ABAP-ные трюки, шедевры своего ABAP-ного и UI5-ного формоклепства, ну и перекроённые мною лично транзакции SAP.
#3582346
![]() Ссылка:
Ссылка на сообщение:
Ссылка с названием темы:
Ссылка на профиль пользователя:
Ссылка на вложение:
Ссылка на вложение 2:
|
|||||||||||||||||||
|---|---|---|---|---|---|---|---|---|---|---|---|---|---|---|---|---|---|---|---|
|
#18+
Конфигурация в OBPM2 и OBPM2. Checkbox на функциональный модуль Z*** = TRUE , который надо скопировать с FM FI_PAYMEDIUM_SAMPLE_DETAILS В Структуре FPAYP и таблице BKPF Append Структурa c Z Field ZZXBLNRCUST Код FM: Спойлер Код 1. 2. 3. 4. 5. 6. 7. 8. 9. 10. 11. 12. 13. 14. 15. 16. 17. 18. 19. 20. 21. 22. 23. 24. 25. 26. 27. 28. 29. 30. 31. 32. 33. 34. 35. 36. 37. 38. 39. 40. 41. 42. 43. 44. 45. 46. 47. 48. 49. 50. 51. 52. 53. 54. 55. 56. 57. 58. 59. 60. 61. 62. 63. 64. 65. 66. 67. 68. 69. 70. 71. 72. 73. 74. 75. 76. 77. 78. 79. 80. 81. 82. 83. 84. 85. 86. 87. 88. 89. 90. 91. 92. 93. 94. 95. 96. 97. 98. 99. 100. 101. 102. 103. 104. 105. 106. 107. 108. 109. 110. 111. 112. 113. 114. 115. 116. 117. 118. 119. 120. 121. 122. 123. 124. 125. 126. 127. 128. 129. 130. 131. 132. 133. 134. 135. 136. 137. 138. 139. 140. 141. 142. 143. 144. 145. 146. 147. 148. 149. 150. 151. 152. 153. 154. 155. 156. 157. 158. 159. 160. 161. 162. 163. ... |
|||||||||||||||||||
|
Модератор:
Изменено: 26.01.2022, 18:23 - Шоколадный
Нравится:
Не нравится:
|
|||||||||||||||||||
| 26.01.2022, 18:23 |
|
||||||||||||||||||
|
Здесь буду выкладывать ABAP-ные трюки, шедевры своего ABAP-ного и UI5-ного формоклепства, ну и перекроённые мною лично транзакции SAP.
#3582391
![]() Ссылка:
Ссылка на сообщение:
Ссылка с названием темы:
Ссылка на профиль пользователя:
Ссылка на вложение:
Ссылка на вложение 3:
|
|||||||||||||||||||
|---|---|---|---|---|---|---|---|---|---|---|---|---|---|---|---|---|---|---|---|
|
#18+
Джунгли Транзакции F110 и ее "Sonderkind" Job "F110-*" которую можна 1 раз дебагнуть. Чобы этого достичь надо запустить Zahlungsvorschlag c "Start sofort" = FALSE. ну и "невероятный" результат в ноде <Ustrd> ради чего была произведеня вся эта тусовка ... |
|||||||||||||||||||
|
Модератор:
Изменено: 26.01.2022, 19:17 - Шоколадный
Нравится:
Не нравится:
|
|||||||||||||||||||
| 26.01.2022, 18:52 |
|
||||||||||||||||||
|
|

start [/forum/topic.php?all=1&fid=2&tid=68205]: |
0ms |
get settings: |
9ms |
get forum list: |
13ms |
check forum access: |
4ms |
check topic access: |
4ms |
track hit: |
232ms |
get topic data: |
12ms |
get forum data: |
3ms |
get page messages: |
102ms |
get tp. blocked users: |
1ms |
| others: | 28ms |
| total: | 408ms |

| 0 / 0 |
